Bruce Dawson wrote a review of xperf and Windows Performance Analyzer.
Tag Archives: Tools
How to monitor, inspect and break on COM calls
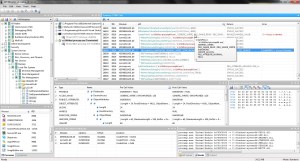
A colleague recommended API Monitor from rohitab.com for monitoring COM calls between components. I’ve installed it and have to agree that it looks really promising:

For the tool to be useful, you have to tell it about your custom COM interfaces by generating an XML file in a similar format to IDL – obviously room for improvement there by the authors (I wonder why they don’t read IDL files natively?). Having said that, once you have provided the interfaces, API Monitor will log all calls via those interfaces on any components that you specify. Better still, you can inspect the values in each call and even set breakpoints that will take you into the debugger of your choice (e.g. Visual Studio).
Filed under Programming
How to recover accidentally deleted files
I was over-zealous when clearing space on my hard disk and accidentally deleted a project that wasn’t completely under source control. Fortunately, WinUndelete came to the rescue. It finds files that weren’t even in the recycle bin and allows you to restrict the search to only the file extensions you need (making it much faster than some competitor products). The restore worked perfectly – although the display of the found files wasn’t that pretty, it did the job. My only gripe was the cost – $49.95 seems pretty high when I only needed two files. Still, it was worth it to avoid repeating half a day of development.
Filed under Technology